Go to file
2023-05-12 22:34:13 +07:00
Essential Update docstring 2023-05-12 20:28:04 +07:00
resources Update Readme 2023-05-12 22:28:25 +07:00
.gitignore update some components 2023-05-12 19:26:34 +07:00
app.py update some components 2023-05-12 19:26:34 +07:00
main.ipynb Add comment 2023-05-12 13:46:32 +07:00
README.md update README.md 2023-05-12 22:34:13 +07:00
requirements.txt Add setup file and require.txt 2023-05-12 19:47:08 +07:00

Packaged Food Explorer

GUI Application that explore and analyze packaged food dataset
Data Source

Table of contents

Feature

  • Filter and plot data of each product

Quick start

  • Clone github repository
git clone https://github.com/Sosokker/Food-Nutrient-Viewer-Tkinter
  • pip install
# pip
pip install -r requirements.txt
  • To start GUI window run app.py
python app.py

What's included

Main/
│── Essential/
│   ├── descriptive.py
│   ├── FoodSearch.py
│   ├── networkgraphprob.ipynb
│   ├── plotter.py
│   ├── prepare_db.py
│   ├── data/
│   │   ├── food_data.db
│   │   │── japan_data.csv
│   │   │── thai_data.csv
│   │   │── us_data_1.csv
│   │   │── us_data_2.csv
│   │   │── us_data_3.csv
│   │   └── us_data_4.csv
│── resources/
│   ├──loading.gif
│   ├──notfound.png
│   └──gui_main.png 
│── app.py
│── main.ipynb
│── requirements.txt
└── README.md

How to use

Used library and modules

  • tkinter
  • sqlite3
  • plotly
  • matplotlib
  • pandas
  • numpy
  • pillow

GUI

GUI

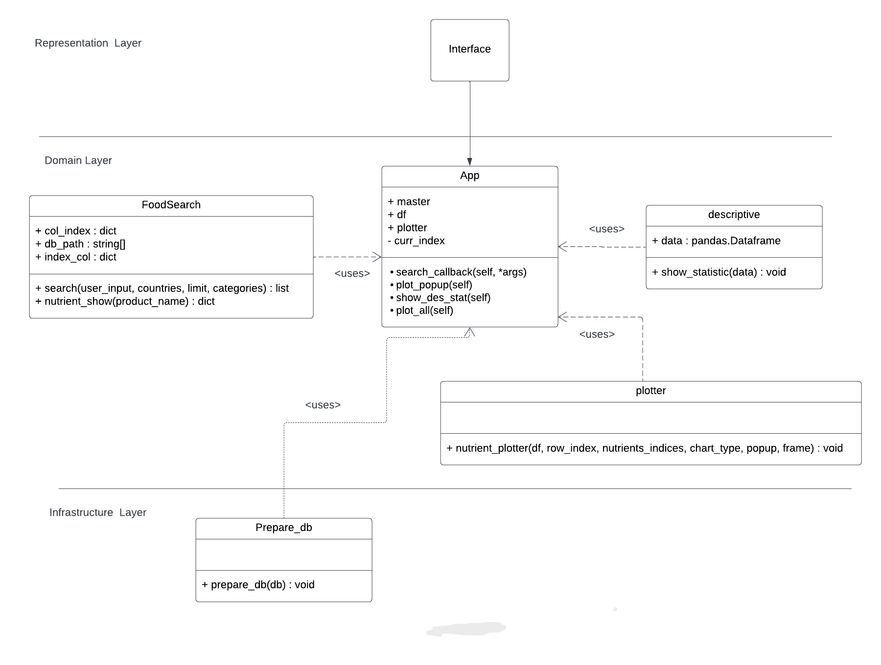
UML Class Diagram and Design Pattern

UML

  • Use Facade Design Pattern

Example of sequence diagram

Seq

NOTE