mirror of
https://github.com/Sosokker/Packaged-Food-Explorer.git
synced 2025-12-18 20:54:05 +01:00
| Essential | ||
| resources | ||
| .gitignore | ||
| app.py | ||
| main.ipynb | ||
| README.md | ||
| requirements.txt | ||
Packaged Food Explorer
GUI Application that explore and analyze packaged food dataset
Data Source
Table of contents
- Table of contents
- Feature
- Quick start
- What's included
- How to use
- Used library and modules
- GUI
- UML Class Diagram and Design Pattern
- Example of sequence diagram
- NOTE
Feature
- Filter and plot data of each product
Quick start
- Clone github repository
git clone https://github.com/Sosokker/Food-Nutrient-Viewer-Tkinter
- pip install
# pip
pip install -r requirements.txt
- To start GUI window run app.py
python app.py
What's included
Main/
│── Essential/
│ ├── descriptive.py
│ ├── FoodSearch.py
│ ├── networkgraphprob.ipynb
│ ├── plotter.py
│ ├── prepare_db.py
│ ├── data/
│ │ ├── food_data.db
│ │ │── japan_data.csv
│ │ │── thai_data.csv
│ │ │── us_data_1.csv
│ │ │── us_data_2.csv
│ │ │── us_data_3.csv
│ │ └── us_data_4.csv
│── resources/
│ ├──loading.gif
│ ├──notfound.png
│ └──gui_main.png
│── app.py
│── main.ipynb
│── requirements.txt
└── README.md
How to use
Used library and modules
- tkinter
- sqlite3
- plotly
- matplotlib
- pandas
- numpy
- pillow
GUI
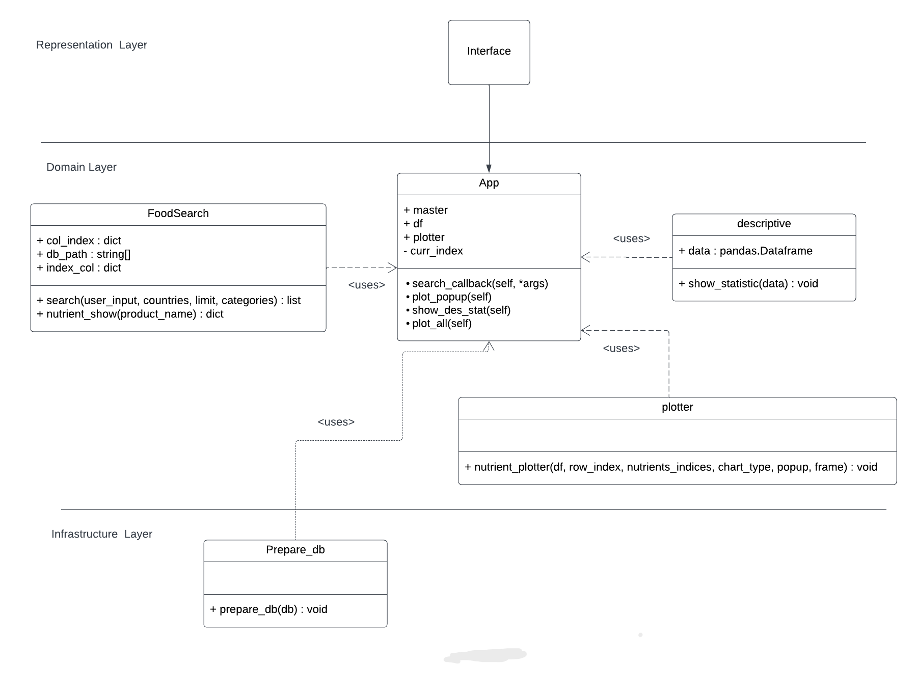
UML Class Diagram and Design Pattern
- Use Facade Design Pattern
Example of sequence diagram
NOTE
-
Process data with file main.ipynb need .csv file from Data Source
-
If error about "food_data.db" occur download food_data.db and put in folder data


